RAG (Retrieval-Augmented Generation) 흐름도
rag1.py 코드의 RAG 아키텍처를 시각화한 다이어그램입니다.
전체 아키텍처

Mermaid 소스 코드
```mermaid flowchart TB subgraph User["👤 사용자"] Q[질문 입력] end subgraph LLM["🤖 Gemini LLM"] M1[1차 API 호출질문 분석] M2[2차 API 호출
최종 답변 생성] end subgraph Retrieval["📚 검색 시스템"] DF[document_search 함수] DB[(가상 문서 DB)] end Q --> M1 M1 -->|Function Call 요청| DF DF --> DB DB -->|검색 결과| DF DF -->|retrieved_documents| M2 M2 -->|최종 답변| A[답변 출력] style User fill:#e1f5fe style LLM fill:#fff3e0 style Retrieval fill:#e8f5e9 ```
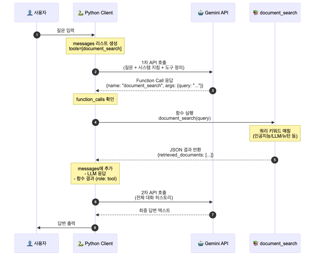
상세 실행 흐름

Mermaid 소스 코드
```mermaid sequenceDiagram autonumber participant U as 👤 사용자 participant C as 🐍 Python Client participant G as 🤖 Gemini API participant F as 📚 document_search U->>C: 질문 입력 Note over C: messages 리스트 생성tools=[document_search] C->>G: 1차 API 호출
(질문 + 시스템 지침 + 도구 정의) G-->>C: Function Call 응답
{name: "document_search", args: {query: "..."}} Note over C: function_calls 확인 C->>F: 함수 실행
document_search(query) Note over F: 쿼리 키워드 매칭
(인공지능/LLM/뉴턴 등) F-->>C: JSON 결과 반환
{retrieved_documents: [...]} Note over C: messages에 추가
- LLM 응답
- 함수 결과 (role: tool) C->>G: 2차 API 호출
(전체 대화 히스토리) G-->>C: 최종 답변 텍스트 C->>U: 답변 출력 ```
코드 구조

Mermaid 소스 코드
```mermaid classDiagram class Configuration { +MODEL_NAME: gemini-2.5-flash +SYSTEM_INSTRUCTION: str +MyKey: API_KEY +client: genai.Client } class DocumentSearch { +document_search(query: str) str +retrieve_relevant_documents(query: str) str -가상 문서 데이터 } class RAGEngine { +run_rag_example(user_query: str) -tools: list -messages: list } class AVAILABLE_FUNCTIONS { +document_search: function } Configuration --> RAGEngine : 설정 제공 DocumentSearch --> AVAILABLE_FUNCTIONS : 함수 등록 AVAILABLE_FUNCTIONS --> RAGEngine : 함수 조회 RAGEngine --> DocumentSearch : 함수 호출 ```검색 로직 분기

Mermaid 소스 코드
```mermaid flowchart TD Q[query 입력] --> C1{인공지능 OR LLM키워드 포함?} C1 -->|Yes| R1["📄 LLM/RAG 관련 문서 3개
- LLM 정의
- RAG 설명
- Gemini 소개"] C1 -->|No| C2{뉴턴 OR 만유인력
키워드 포함?} C2 -->|Yes| R2["📄 뉴턴 관련 문서 2개
- 뉴턴 소개
- 만유인력 법칙"] C2 -->|No| R3["⚠️ 관련 문서 없음"] R1 --> J[JSON 변환] R2 --> J R3 --> J J --> RET[retrieved_documents 반환] style R1 fill:#c8e6c9 style R2 fill:#c8e6c9 style R3 fill:#ffcdd2 ```
핵심 개념
| 단계 | 설명 |
|---|---|
| Retrieval | 사용자 질문을 기반으로 관련 문서 검색 |
| Augmentation | 검색된 문서를 LLM 컨텍스트에 추가 |
| Generation | 검색 결과를 참고하여 최종 답변 생성 |